资质问答
24小时服务咨询热线
VX:zjwh365

扫一扫,关注我们
申报指南!广州市职称申报系统入口及操作指引!
发布时间:2025-11-18 11:17:19
广州市职称评审个人网上系统申报填写操作说明手册,从账号注册到最后申报,强烈建议大家收藏起来!!!祝各位顺利通过!全国职称申报系统(https://sl.pidiqi.com/Vzyiia)

一、网办系统
职称申报,请复制下列网址至浏览器打开“广州市职称业务申报与管理系统”:(https://sl.pidiqi.com/FNvium)
(一)打开后界面如下图

备注:1.《各年度评委会评审工作通知》可查看省、市评委会的评审工作通知;
2.《表格模板》可下载通用的表格模板。
(二)登录系统后界面如下图

备注:1. 单位系统管理员权限申请可申请法人单位的账户权限,系统名称:职称业务申报与管理系统,用户类型:法人单位(非公单位、公有单位都可申请),区县所属单位的主管部门(只有公有制单位可申请);法人单位呈报审核的主管部门:广州市白云区人力资源服务中心(代码800200,需选择,不能直接填),区县所属单位的主管部门呈报审核的主管部门:广州市白云区人力资源和社会保障局(代码800006)。
2.系统问题、需新增/更新单位信息可发邮件联系广州市人社局电子政务系统对外技术支持部门:广州市人力资源和社会保障局数据服务中心。
(三)进入职称业务申报系统后界面如下图

备注:1.广州市白云区人力资源服务中心为区县主管部门,负责白云区非公单位职称初审;广州市白云区人力资源和社会保障局(专业技术人员管理科)为人事主管部门,负责高中级评审及委托评审、认定的再审。公有制单位请以用人单位的“法人单位”账户,提交至用人单位或其上级部门的“区县主管部门”账户,非白云区人力资源服务中心。(特殊情况除外)。
2.请按相应专业的评审工作通知选择正确的申报路径及评委会名称进行申请,个人申请提交后请用人单位按时送审,超出评委会评审工作通知截止时间的,不予受理(系统限制)。原则上系统送审后,需报送纸质材料至广州市白云区人力资源服务中心核验申报条件及申报材料。公有制单位请直接报送评委会或白云区人力资源和社会保障局(专业技术人员管理科)。乡村工匠职称评审工作,申请材料在区农业农村局审核通过的,请直接报送区人力资源和社会保障局(专业技术人员管理科),不经白云区人力资源服务中心审核。
二、申报指引
(一)职称评审申报
1.对象范围
凡在我市各种所有制经济成分的事业、企业单位从事专业技术工作,符合专业技术资格条件的专业技术人员,均可按规定程序申报评审相应系列、专业、级别的专业技术资格。
2.申报条件
(1)适用范围
(2)基本条件(思想品德、继续教育、年度考核)
(3)学历、资历条件
(4)工作经历(能力)条件
(5)业绩成果条件
(6)学术成果条件
(详见各专业的资格条件和各评委会年度评审工作通知。各专业资格条件查询网址:https://sl.pidiqi.com/jERzq2。
各评委会年度评审工作通知查询网址:https://sl.pidiqi.com/jERzq2)
3.材料要求
(1)《()级职称送评材料目录单》
(2)《广东省职称评审表》
(3)《()级职称申报人基本情况及评审登记表》
(4)《证书、证明材料》(包括学历证书、专业技术资格证书、聘书等证书、证明、佐证材料)。
(5)《业绩、成果材料》(包括获奖材料、科研成果及专利等证书、证明、佐证材料)。
(6)《学术成果材料》(包括任现职以来的论文、著作、专项技术分析报告等)
(7)《广东省专业技术人员申报职称评前公示情况表》(通过“广州职称”频道--表格下载栏目下载)。
(8)任现职以来的专业技术报告(3000字内)。
(9)年度考核(聘任)结果。如法人单位未有组织年度或任职期满考核的,需提供法人单位出具的相关评价意见。
(10)实行行业准入或上岗资格的专业,申报人须提交相应的从业、职业(执业)资格证或上岗证。
备注:
1.材料(一)至(六)须通过“职称业务申报与管理系统”生成并下载打印;
2.以上材料的数量及装订要求按照各评委会日常工作部门的具体要求为准,详见各评委会年度评审工作通知https://sl.pidiqi.com/jERzq2。
4.申报流程
(1)申报流程图

备注:经评审取得职称的专业技术人员,可登录省系统(https://sl.pidiqi.com/jERzq2)自行下载打印本人证书。
(2)联系方式
省、市评委会一览表:https://sl.pidiqi.com/jERzq2
5.办理时间
按照每年省、市的评审工作通知执行(查询网址:https://sl.pidiqi.com/jERzq2)。
(二)跨区域跨单位流动专业技术人才职称重新评审和确认申报
1.对象范围
从外省和中央单位调入、军队转业、个人自主择业创业到我市企业、事业单位、社会团体、个体经济组织等(以下简称用人单位)工作的专业技术人才,对于其在进入用人单位前在原区域、原单位合规取得的职称(以下简称“原职称”),可根据需要自行选择申报职称重新评审或确认,原职称经重新评审或确认后方可在我市申报评审职称。
2.申报条件
(1)原职称经国家规定程序评价取得;
(2)重新评审的职称系列、专业、层级应与原职称相同。
3.材料要求
(1)重新评审
1.常规评审申报材料,具体按评委会的年度评审工作通知中的材料要求提交;
2.原职称证书、职称评审表原件或经档案保管部门盖章的复印件;
3.职称外语、计算机应用能力、继续教育条件不作要求。
(2)确认的申报材料包括原职称证书、职称评审表原件或经档案保管部门盖章的复印件。
4.申报流程

备注:1.重新评审工作的申报程序与我市常规职称评审相同,
结合我市每年度常规职称评审工作同步开展。
2.确认工作是职称评审委员会办公室受理审核重要环节。确认意见仅用于在我市申报评审职称。除申报评审职称外,各级职称评审委员会办公室不单独受理确认申请。
(三)初次职称考核认定申报
1.对象范围
在我市各种所有制的企业、事业单位、社会团体、个体经济组织等用人单位(以下简称用人单位)中从事专业技术工作,具备国家承认的博士研究生、硕士研究生、大学本科、大学专科、中专毕业等学历的全日制普通大中专院校毕业生,以及技工院校毕业生。考核认定的职称层级范围包括员级、助理级、中级三个层级。
2.申报条件
申报人从事与所学专业对口或相近的专业技术工作,并符合以下条件的,可申请初次职称考核认定:
(1)中专或技工院校中级技工班毕业后,从事专业技术工作1年以上,并取得业绩,可考核认定为员级职称;
(2)大学专科或技工院校高级技工班毕业后,从事专业技术工作3年以上,并取得业绩,可考核认定为助理级职称;
(3)大学本科或预备技师(技师)班毕业后,从事专业技术工作1年以上,并取得业绩,可考核认定为助理级职称;
(4)研究生班毕业或获得双学士学位后,从事专业技术工作1年以上,并取得业绩,可考核认定为助理级职称;
(5)硕士研究生毕业,从事专业技术工作,可考核认定为助理级职称;从事专业技术工作3年以上,并取得业绩,可考核认定为中级职称;
(6)博士研究生毕业,从事专业技术工作,可考核认定为中级职称。
有下列情形之一的,不符合初次职称考核认定条件:
1.从事专业技术工作与所学专业不相关、不相近的;
2.非全日制学历的;
3.已取得职称的;
4.不服从用人单位工作安排或不胜任专业技术岗位工作的或年度考核不称职、基本称职的。
3.材料要求
(1)初次职称考核认定申报表一式一份;
(2)业绩成果材料。
具体申报材料要求查看我市各级职称评审委员会年度初次职称考核认定工作通知,https://sl.pidiqi.com/jERzq2。
4.申报流程

备注:1.实行全国统一考试的专业,不开展相应考核认定。
2.经认定取得职称的专业技术人员,可登录省系统(https://sl.pidiqi.com/jERzq2)自行下载打印本人证书
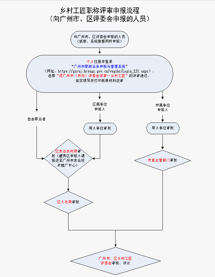
(四)乡村工匠职称评审申报



以上全部步骤顺利完成后,真的是坐等拿证了!成功的人儿记得回来报喜分享哦!

联系电话